Game Preproduction Workshop
Over the course of twelve weeks, a large team of nine students formed from design, programming and art disciplines were tasked with designing, prototyping and ultimately developing a game based on a specific brief from a professional client, which would later be brought into the next semester for full production.
Task
The brief tasked the team to develop their own take on a free, online multiplayer game among the likes of the Jackbox Party Pack games, offering players a number of varying social experiences. The main focus for this brief was to consider the possible social aspects the team could introduce and allow the player to experience in order to demonstrate and hone their social deduction skills.
The client additionally asked for the game to be developed for 3 - 6 players minimum, however, the actual player number was left open for us to decide. The game length had to be between 5 - 10 minutes of gameplay in order to allow for short and snappy gameplay sessions, and should additionally be quick and simple to jump into, which is why the game was to be hosted using WebGL, as it is compatible with any web browser.

Refined game loop of the project.

Initial 2D concept art for the game, which is currently being used as the lobby menu background art.

The transparency effect working behind the walls of the 3D level.

Refined game loop of the project.
Project Background
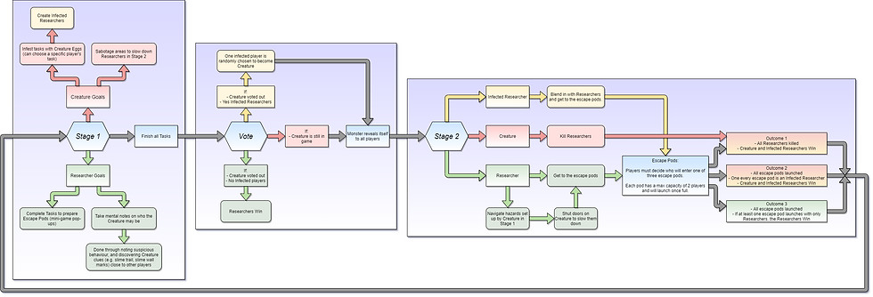
Creature from the Deep! is an online multiplayer game in which four to eight players assume their role as a group of researchers in an underwater facility, who must complete a number of tasks in order to ready the escape pods and flee from the facility with their research. The catch is that there is an imposter among the researchers - a murderous sea creature who aims to leave no survivor living to tell the tale. Players are randomly assigned as the role of the Creature or a Researcher at the beginning of the game, and must follow the duties of their specific roles in order to win.
The game is split into two stages and heavily relies on the use of social interaction in order to play the game. Stage one features a round of tasks, in which Researchers must complete their tasks while attempting to gather clues - such as unusual social behaviour and visual elements like slime trails - in order to deduce who the imposter player may be. At this point, the imposter is able to sabotage specific tasks and areas in order to create an infected researcher and to cause havoc for the researchers in stage two. Once all tasks are completed, a single voting round is organised, in which all players have one chance to vote off the imposter. Whatever the outcome, the second stage is launched and the Creature is now revealed to all players who must now flee towards the escape pods in order to keep their lives.
As this module focused solely on the pre-production of a game, numerous ideas and concepts were designed and tested in order to found out the right fit for the game, and more importantly, the client. The designed premise of the game underwent significant changes, however, the main issue was settling upon our distinctive art style. Ultimately, in week ten of the twelve week semester, the team decided to drastically change the art direction from a 2D isometric style to a 3D isometric style game, with 3D level and assets with 2D characters. Due to such a significant change, the gameplay trailer below only features footage captured within the 2D tile map environment, which will be changed following the move into the next semester when the team will be challenged with developing the game to full produciton state.